近日,江南网页版官网计算机与网络空间安全学院(软件学院)姚志强教授课题组在大数据安全与隐私计算领域取得重要研究突破,提出了一种新型框架FIBNet,既保证人脸识别率达到要求,又抑制人脸表征中的隐私信息。课题组基于信息瓶颈(IB)原理,将该问题建模为表示层面的优化问题,通过变分近似方法,使用深度神经网络参数化信息编码器和效用解码器,构建了信息瓶颈目标函数的下界。为确保训练稳定性,在信息编码器中引入重参数化技巧,并在效用解码器中加入加性角度余量惩罚,从而生成具有高识别性能的面部表征。
图1 新型FIBNet的体系架构与流程图
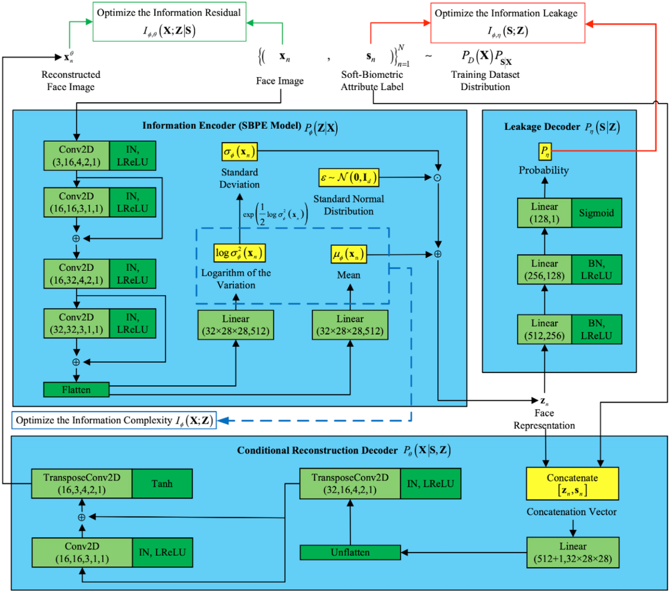
课题组还从信息论方法提出了人脸生物特征的双级隐私增强计算框架,通过解耦敏感属性与人脸表征,使攻击者只能随机猜测敏感属性的潜在标签值来重构用于人脸识别的图像数据,同时有效防止披露的人脸表征泄露敏感属性信息。依据马尔可夫链S-X-Z假设,构建了人脸条件隐私漏斗(Face-CPF)优化问题以寻找最优隐私信道,并且分析互信息项的变分近似界,进一步提出了深度变分近似Face-CPF优化目标。通过使用DNN模型参数化变分近似分布,从而构建了Face-CPFNet模型。
图2 Face-CPFNet计算框架及训练数据集{xn, sn}Nn=1~PD(X)PS|X
研究成果分别以“FIBNet: Privacy-Enhancing Approach for Face Biometrics Based on the Information Bottleneck Principle”为题,发表于CCF网络与信息安全A类期刊《IEEE Transactions on Information Forensics and Security》;以“Face-CPFNet: Leveraging Disentangled Representations for Dual-Level Soft-Biometric Privacy-Enhancement”为题,发表于CCF网络与信息安全A类期刊《IEEE Transactions on Dependable and Secure Computing》。两篇论文都以江南网页版官网为第一完成单位,第一作者为2021级博士研究生陈喆玙,通信作者为江南网页版官网姚志强和宁建廷教授。研究工作得到了国家自然科学基金面上项目和福建省自然科学基金项目等资助。
全文链接:https://doi.org/10.1109/TIFS.2024.3424303
https://doi.org/10.1109/TDSC.2025.3594681
